Quick order

English

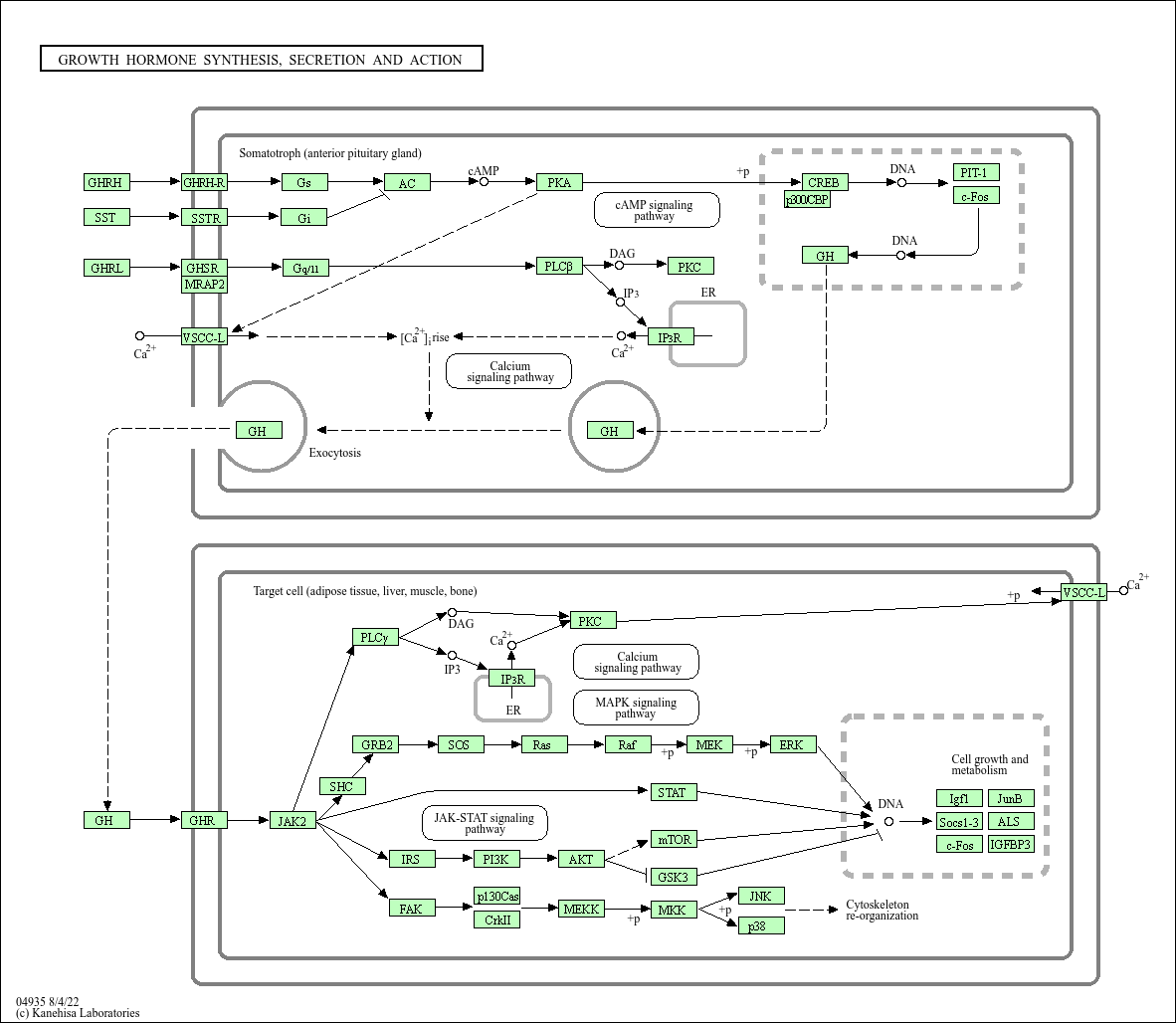
Growth hormone synthesis, secretion and action

Core of basic research: Clarifies the molecular mechanisms of growth hormone (GH) synthesis and secretion by somatotrophs in the anterior pituitary, and GH-mediated regulation of growth and development as well as metabolic remodeling. GH secretion is dually regulated by hypothalamic GHRH and somatostatin (SS): GHRH binds to its receptor to activate the cAMP-PKA pathway, promoting GH gene transcription and secretion; SS inhibits GH secretion by suppressing cAMP production. GH binds to the growth hormone receptor (GHR) on target cells (liver, bone, muscle), inducing receptor dimerization and recruiting JAK2 kinase to activate the JAK2-STAT5 pathway, promoting IGF-1 synthesis. IGF-1 binds to IGF-1R to further activate the PI3K-Akt and MAPK pathways, promoting chondrocyte proliferation (bone growth), protein synthesis, and lipolysis. Research focuses on the rhythmic regulation of GH secretion, the GHRH-SS balance mechanism, and pathway abnormalities associated with dwarfism (GH deficiency), gigantism (excessive GH), and metabolic disorders.
Core key proteins: GH (growth hormone), GHRH (growth hormone-releasing hormone), SS (somatostatin), IGF-1 (insulin-like growth factor 1), GHR (growth hormone receptor), IGF-1R (IGF-1 receptor), JAK2, STAT5, PI3K, Akt, MAPK (ERK), GHRHR (GHRH receptor), SSTR (somatostatin receptor), CYP19A1 (aromatase), chondrocytes/osteoblasts (target cells).

Product list

    Product list
    Product name
    Reactivity
    Application
  • {{item.title}}
    {{item.react}}
    {{item.applicat}}

Related Promotional Journal Downloads

Brand/Complete Product Range Series
Brand/Complete Product Range Series

Detailed introduction of the column

Download and Save
Primary antibodies
Primary antibodies

Detailed introduction of the column

Download and Save
Secondary antibodies
Secondary antibodies

Detailed introduction of the column

Download and Save
mIHC/ Multiplex Fluorescence Detection Kits
mIHC/ Multiplex Fluorescence Detection Kits

Detailed introduction of the column

Download and Save

Explore Our Recommended Popular Products

More products

30,000+ high- quality products available online

Primary Antibodies, Secondary Antibodies, mIHC Kits, ELISA Kits, Proteins, Molecular Biology Products,Cell Lines,Reagents ...

Contact Us
x
Our use of cookies
We would like to use necessary cookies to improve your browsing experience and the quality of our website. We would also like to set analytics cookies and advertisement cookies that help us make improvements by measuring how you use our website. Detailed information about the use of cookies on this website and how you can control your consent can be found in our Cookie Policy and Privacy Policy.
Accept only strictly necessary cookies Accept all cookies