Quick order

English

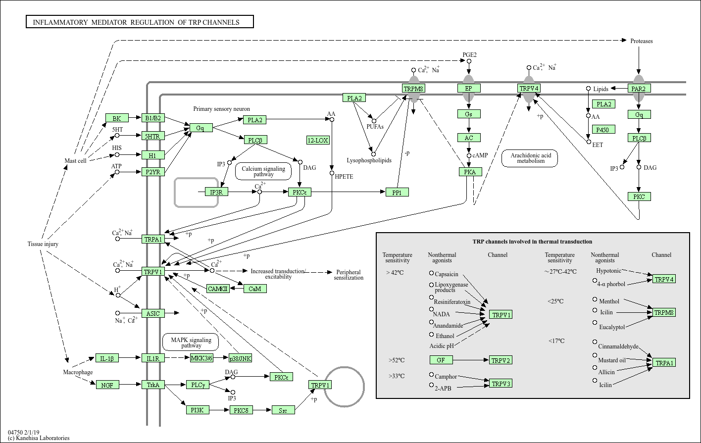
Inflammatory mediator regulation of TRP channels

Core of basic research: Clarifies mechanisms by which inflammatory mediators regulate TRP (transient receptor potential) channel activity. TRP channels, as ion channels, participate in pain, temperature sensing, ion homeostasis, and inflammation. Inflammatory mediators (histamine, prostaglandins, capsaicin, oxidative stress products) regulate TRPs in two ways: direct binding (e.g., capsaicin to TRPV1) or indirect sensitization/activation via GPCR-mediated pathways (e.g., histamine-H1 receptor-PLC-γ-TRPV1 phosphorylation). Channel activation induces calcium influx, activating MAPK/NF-κB pathways to secrete IL-6/TNF-α, amplifying inflammation and pain. Research focuses on mediator-TRP interaction specificity, phosphorylation regulation, functional differences among TRP subtypes (TRPV1, TRPA1, TRPM8), and pathway abnormalities in inflammatory pain (arthritis, neuropathic pain) and allergic diseases (asthma, urticaria).
Core key proteins: TRP family (TRPV1, TRPA1, TRPM8, TRPC), inflammatory mediators (histamine, prostaglandins, capsaicin, H2O2), GPCRs (histamine H1 receptor, prostaglandin EP receptor), Gq protein, PLC-γ (phospholipase C-γ), PKC (protein kinase C, phosphorylates TRPs), Ca²⁺ (calcium ion), MAPK (ERK/JNK/p38, promotes cytokine secretion), NF-κB (core inflammatory transcription factor), IL-6/TNF-α (inflammatory cytokines), Nav1.7 (pain-related ion channel, synergizes with TRPs), sensory neurons, immune cells.

Product list

    Product list
    Product name
    Reactivity
    Application
  • {{item.title}}
    {{item.react}}
    {{item.applicat}}

Related Promotional Journal Downloads

Brand/Complete Product Range Series
Brand/Complete Product Range Series

Detailed introduction of the column

Download and Save
Primary antibodies
Primary antibodies

Detailed introduction of the column

Download and Save
Secondary antibodies
Secondary antibodies

Detailed introduction of the column

Download and Save
mIHC/ Multiplex Fluorescence Detection Kits
mIHC/ Multiplex Fluorescence Detection Kits

Detailed introduction of the column

Download and Save

Explore Our Recommended Popular Products

More products

30,000+ high- quality products available online

Primary Antibodies, Secondary Antibodies, mIHC Kits, ELISA Kits, Proteins, Molecular Biology Products,Cell Lines,Reagents ...

Contact Us
x
Our use of cookies
We would like to use necessary cookies to improve your browsing experience and the quality of our website. We would also like to set analytics cookies and advertisement cookies that help us make improvements by measuring how you use our website. Detailed information about the use of cookies on this website and how you can control your consent can be found in our Cookie Policy and Privacy Policy.
Accept only strictly necessary cookies Accept all cookies