Quick order

English

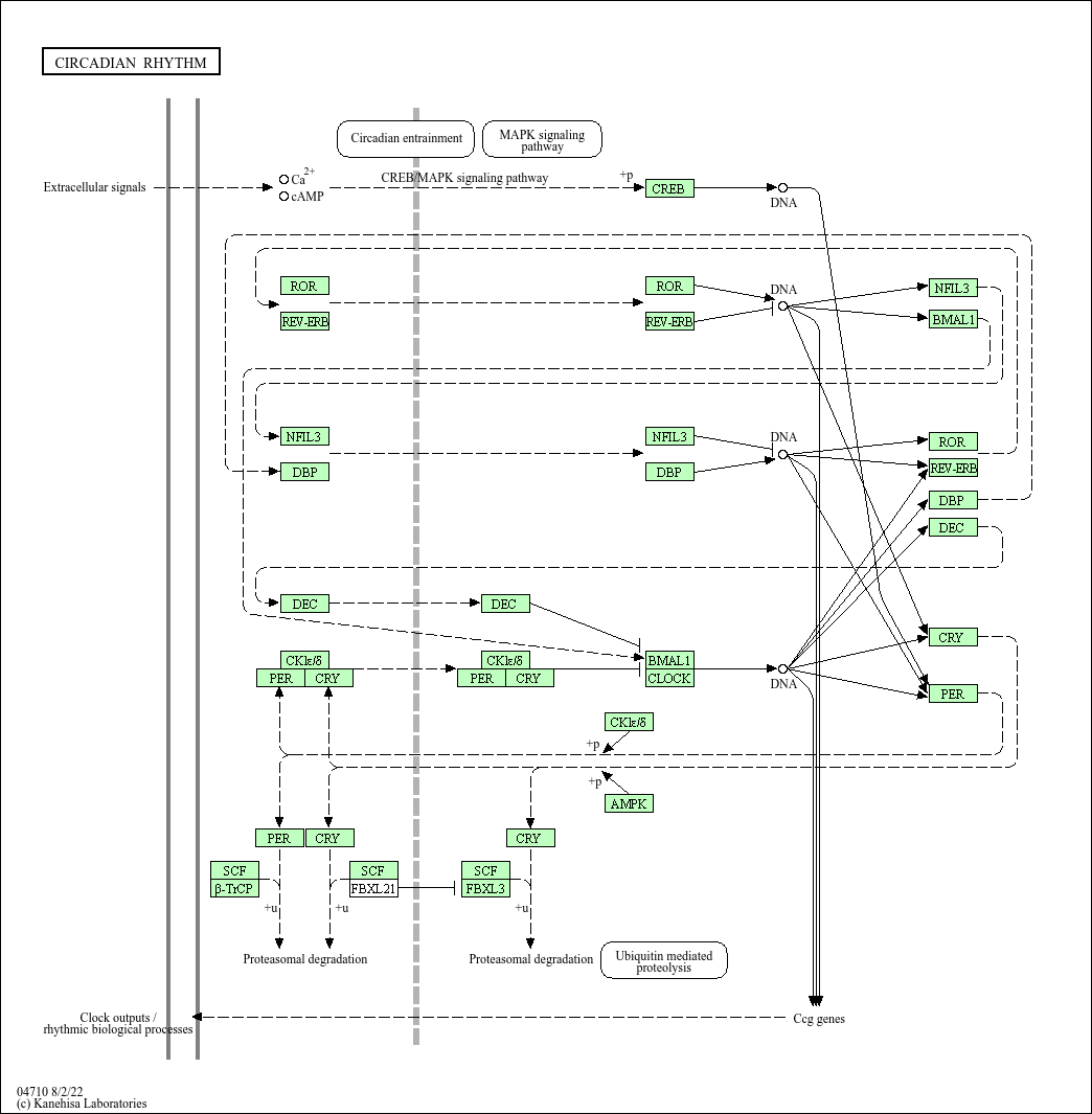
Circadian rhythm

Core of basic research: Deciphers the molecular mechanism of the ~24-hour circadian rhythm, centered on the transcription-translation feedback loop (TTFL) formed by the hypothalamic suprachiasmatic nucleus (SCN) central clock and peripheral tissue clocks. Core clock genes include Clock, Bmal1, Per, and Cry: Clock/Bmal1 heterodimers bind E-box elements in Per/Cry promoters to activate transcription; Per/Cry proteins form heterodimers in the cytoplasm, translocate to the nucleus, and feedback-inhibit Clock/Bmal1 activity. Per/Cry degradation relieves inhibition, initiating a new cycle. Clock/Bmal1 also regulates Rev-Erb/ROR genes to stabilize rhythm via Bmal1 modulation. Research focuses on synchronization by environmental cues (Zeitgeber, e.g., light), central-peripheral clock coordination, rhythm disruption-disease associations (sleep disorders, metabolic syndrome, tumors), and clock gene polymorphism-individual rhythm differences.
Core key proteins: CLOCK, BMAL1, PER1/2/3, CRY1/2 (core clock proteins), Rev-Erbα/β, RORα/β/γ (auxiliary regulators), CK1δ/ε (casein kinase 1, phosphorylates PER for degradation), FBXL3 (ubiquitin ligase, degrades CRY), rhodopsin (retinal photoreceptor, transmits light signals), SCN (suprachiasmatic nucleus, central clock), E-box element (Clock/Bmal1 binding site), PER/Cry genes (target genes).

Product list

    Product list
    Product name
    Reactivity
    Application
  • {{item.title}}
    {{item.react}}
    {{item.applicat}}

Related Promotional Journal Downloads

Brand/Complete Product Range Series
Brand/Complete Product Range Series

Detailed introduction of the column

Download and Save
Primary antibodies
Primary antibodies

Detailed introduction of the column

Download and Save
Secondary antibodies
Secondary antibodies

Detailed introduction of the column

Download and Save
mIHC/ Multiplex Fluorescence Detection Kits
mIHC/ Multiplex Fluorescence Detection Kits

Detailed introduction of the column

Download and Save

Explore Our Recommended Popular Products

More products

30,000+ high- quality products available online

Primary Antibodies, Secondary Antibodies, mIHC Kits, ELISA Kits, Proteins, Molecular Biology Products,Cell Lines,Reagents ...

Contact Us
x
Our use of cookies
We would like to use necessary cookies to improve your browsing experience and the quality of our website. We would also like to set analytics cookies and advertisement cookies that help us make improvements by measuring how you use our website. Detailed information about the use of cookies on this website and how you can control your consent can be found in our Cookie Policy and Privacy Policy.
Accept only strictly necessary cookies Accept all cookies